SOP PERPUSTAKAAN

1. Alur Pendaftaran Anggota Perpustakaan

Siapa yang bisa Mendaftar?  

  • Seluruh Mahasiswa Aktif Poltekkes Kemenkes Jakarta III.

  • Dosen dan Tenaga Kependidikan (Tendik).

Alur Pendaftaran Online (Mandiri & Cepat)

Alur Pendaftaran di Tempat (Layanan Langsung)

2. Alur layanan Baca di Tempat

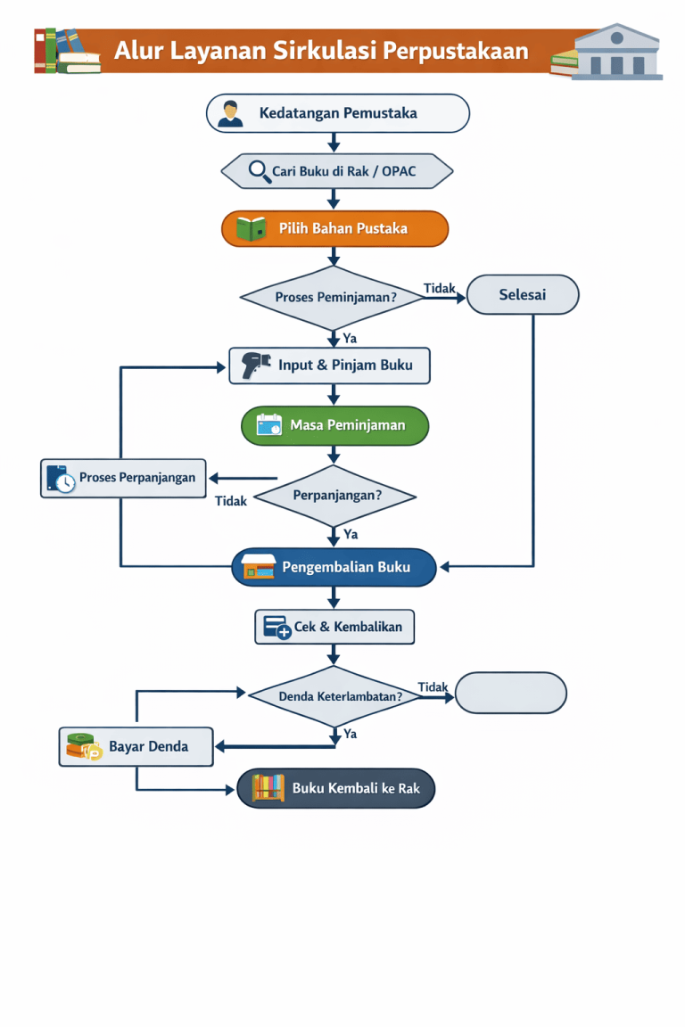
3. Alur layanan Sirkulasi

4. Alur layanan Kelas Literasi Informasi

5. Alur Layanan Konsultasi Riset

6. Alur Layanan Cek Similaritas (Turnitin)